Equinox
(2020)
Background
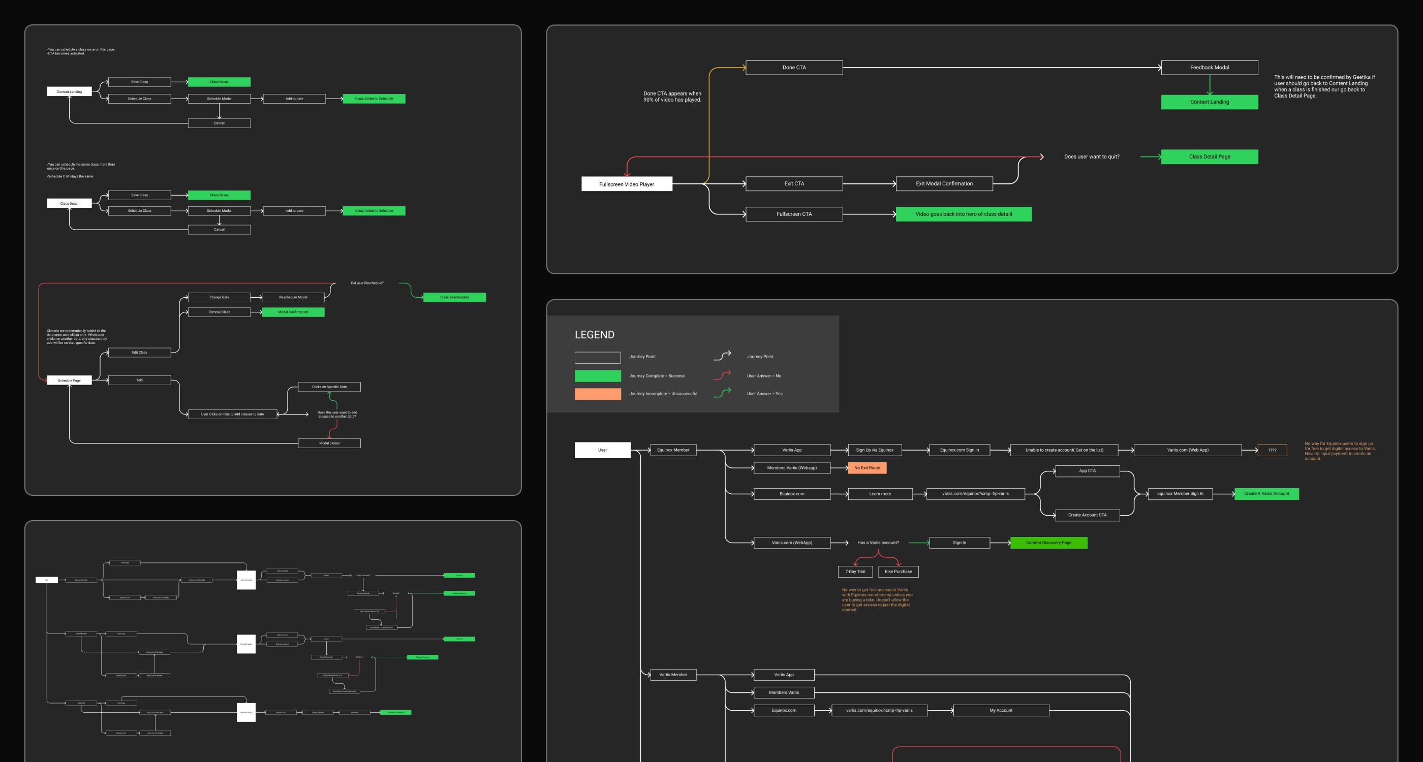
Equinox currently has two separate mobile apps: Equinox and Variis. As part of our strategy to improve the user experience, we set out to merge them into a single, unified app: Equinox+. Over two months, our team designed and built a comprehensive omni-experience for the web, bringing together the most important and popular features from both apps. I led the design process for the web experience from start to finish, ensuring a consistent and seamless experience across all platforms—from the Equinox Bike and TV apps to mobile and desktop.
Services
Product Design
Prototyping
User Flows
Equinox Web App








